Pour éditer des bons d'assemblage / fiches recettes avec le poids netAtheneo commencez par vous connecter sur Atheneo :
Se connecter à ATHENEO : convivio (freshdesk.com)
Puis dans le bandeau cliquez sur "Produit" puis "Bon d'assemblage" :

Vous arrivez sur un écran qui vous permet en haut de filtrer les données qui s'afficheront dans le panel en dessous :

Vous pouvez filtrer par production et par date de prestation (on ne récupère que les bons d'assemblage validés par défaut).
En cliquant sur la liste des bons d'assemblage il est possible de sélectionner une ligne.
En utilisant le raccourci clavier CTRL+A vous pouvez tout sélectionner (sélectionner toutes les lignes qui s'affichent après filtre).
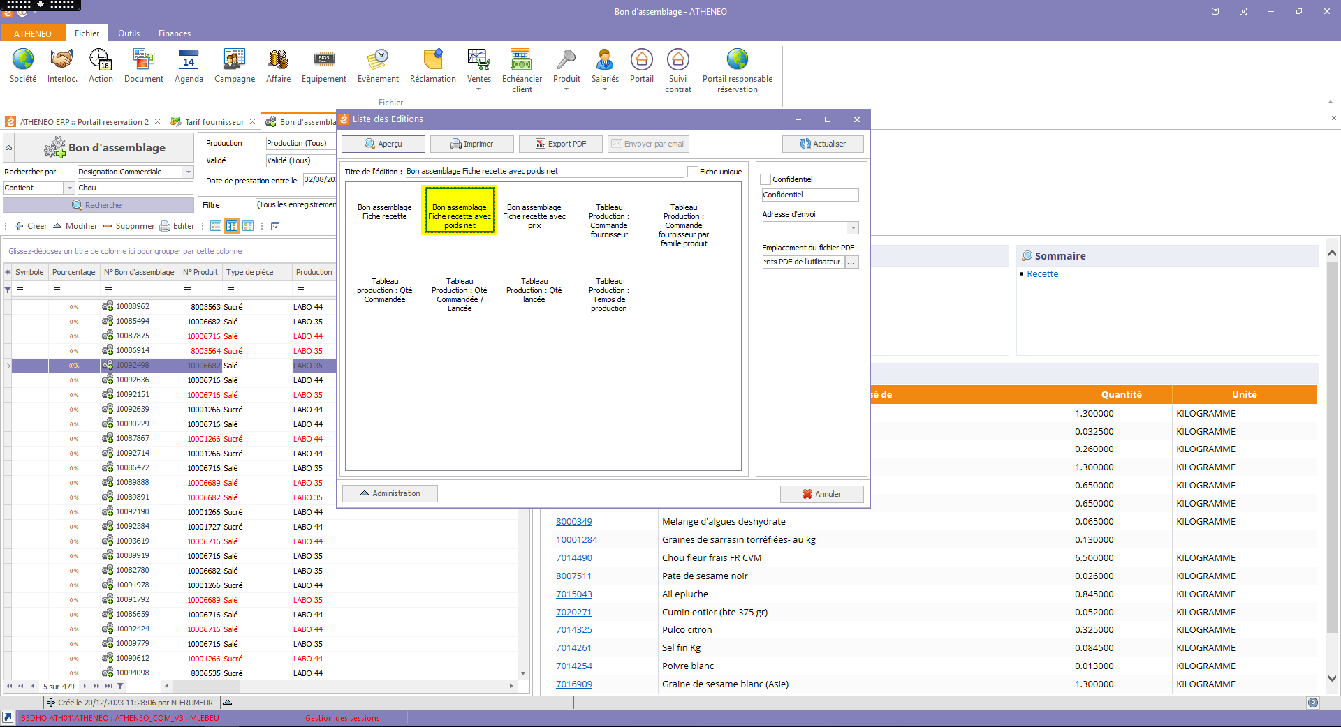
En faisant un clic droit sur la liste il est possible d'éditer tous les bons d'assemblage sélectionnés :

Attention de bien penser à décocher la case "Fiche unique" (sinon seulement la ligne sélectionnée dans la liste sortira : avec Salée en blanc dans l'exemple ci-dessous).
En choisissant le modèle "Bon assemblage Fiche recette" puis en cliquant sur "Aperçu" il est possible de visualiser la liste fiches recettes correspondant aux bons d'assemblage prévus :

Vous obtiendrez alors un module d'édition Atheneo qui s'ouvre :

Contenant la liste des bons d'assemblage (1 par page) :

Dans le 1er encadré on retrouve alors les informations :
- Nom de la recette
- Client
- Date de prestation
- Affaire
- Quantité commandé
- Quantité lancée
- Temp de production
Dans le 2ème encadré on retrouve la liste des composants avec :
- Leur nom
- La quantité brute du composant nécessaire pour réaliser les quantités lancées.
- L'unité associée à la quantité brute précédente.
- Le coefficient de transformation (taux de perte <1 ou taux de foisonnement >1).
- La quantité nette du composant nécessaire pour réaliser les quantités lancées.
- Le poids net par portion.
Dans le 3ème encadré on retrouve alors la description (correspondant au champ préparation recette).
Si une information est manquante ou erronée se rapprochez-vous d'un référent de production Atheneo pour appliquer la modification nécessaire. Ainsi celle-ci sera prise en compte pour les prochaines éditions.